Uploaded image for project: 'Qt Design Studio'
  1. Qt Design Studio
  2. QDS-15977

AiAssistant: Implement/Extract AiAgent

XMLWordPrintable

    • Icon: Task Task
    • Resolution: Unresolved
    • Icon: Not Evaluated Not Evaluated
    • None
    • None
    • AI Assistant
    • None

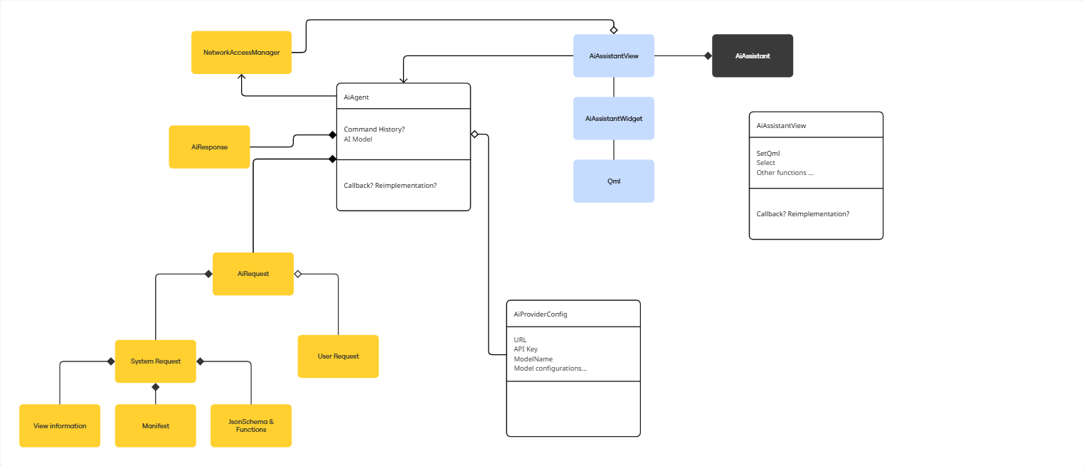
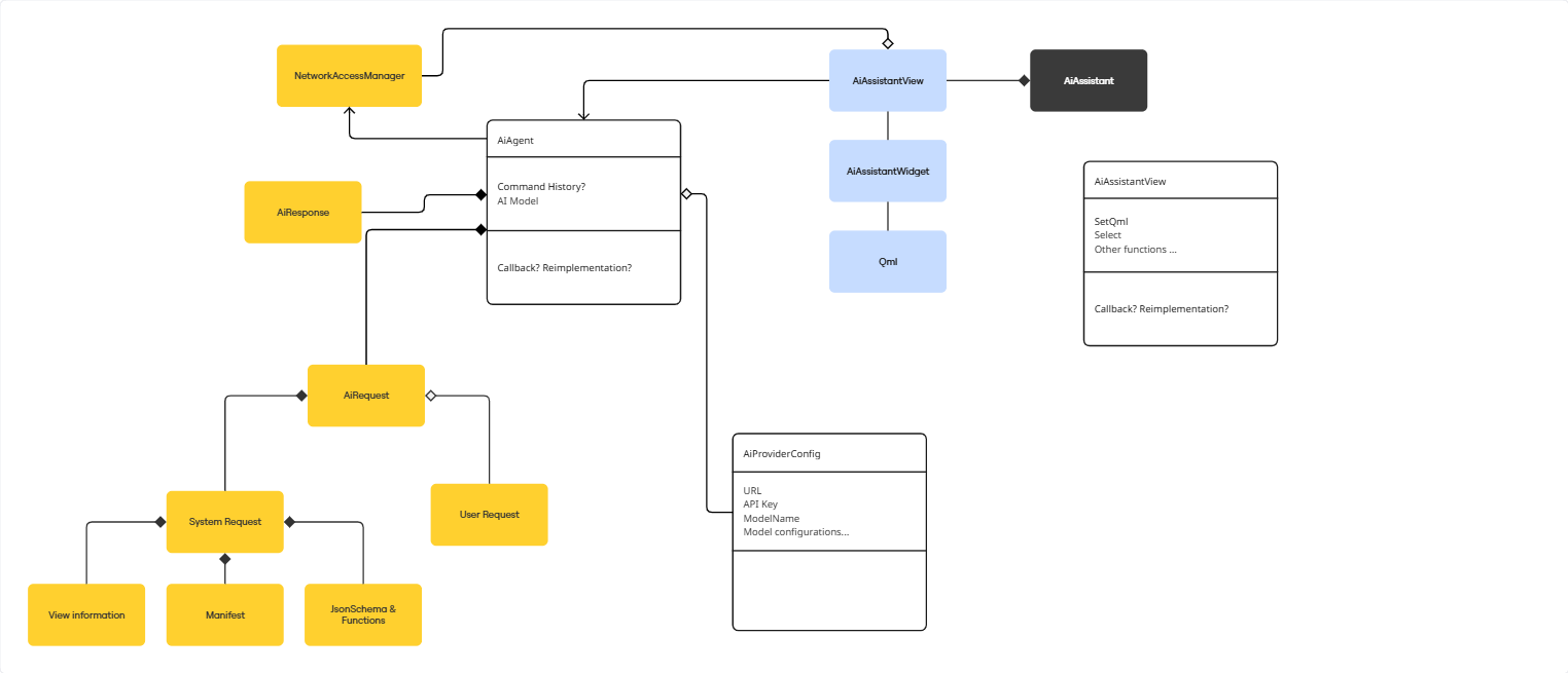
      Here is an initial UML:

        No reviews matched the request. Check your Options in the drop-down menu of this sections header.

            ali.kianian Ali Kianian
            ali.kianian Ali Kianian
            Votes:
            0 Vote for this issue
            Watchers:
            1 Start watching this issue

              Created:
              Updated:

                There are no open Gerrit changes